
위의 짤에서 알 수 있듯이 뭐하나 만들려고 하면 계속 수정해야하고 결국 옆에 'v1','v2'... 끝없이 버전이 늘어나거나
'최종', '진짜_최종'.. 계속 늘어난다.
이렇게 하는 거는 둘째치더라도 뭐가 바뀌었는지, 변경사항이 제대로 반영이 된 것인지 알 수 없을 때가 생겼다.
그래서 좀 편하게 변경사항을 확인하기 위한 방법을 여기서 소개한다.
1. 코드의 경우
코드는 깃(git)에서 관리하고 있다면 버전관리 측면에서 좀 더 편하게 수행할 수 있다.
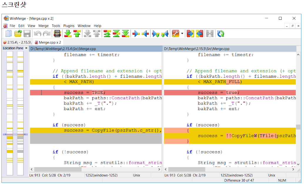
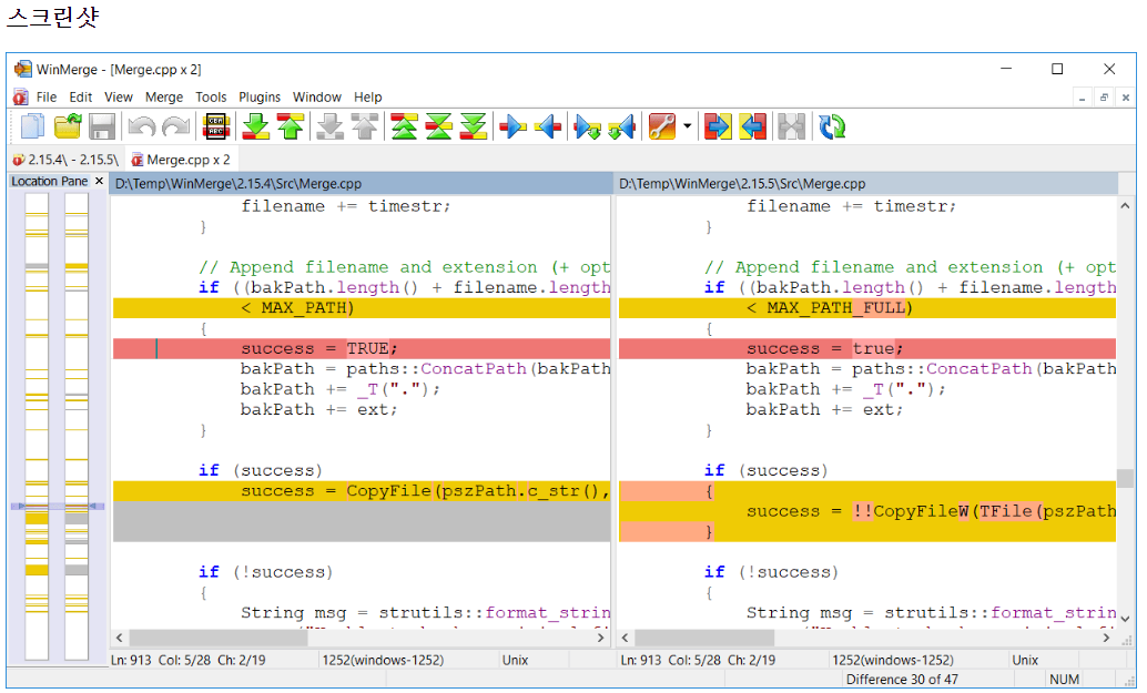
그런데 꼭 깃을 쓰지 않더라도 코드 변경을 빨리 파악하고자 한다면
WinMerge라는 프로그램으로 코드 두개를 나란히 두고 비교해볼 수 있다.
https://winmerge.org/ 에서 다운로드 가능하다.

2. 문서의 경우
2-1) pdf의 경우
논문 최종본과 이전 버전을 비교하고 싶을 때 쓰는 방법이다.
Adobe acrobat에서 [도구찾기]를 통해 [파일 비교]를 누르면 두 개의 문서를 비교해준다.

2-2) word의 경우
변경사항 트래킹하는 기능이 있어서 이 기능을 통해 수정작업을 수행할 수 있다.
2-3) LaTeX의 경우
Overleaf에서 협업을 할 때, 프리미엄 기능으로 변경사항을 트래킹해주는 기능이 있다. 무료 기능으로는 코멘트 추적만 가능하다. collaborator를 추가해서 코멘트를 남기는 기능이 있다.
그나마 comment를 남겨주는 코드를 누군가가 만들어놓은 게 있다.
https://ko.overleaf.com/latex/examples/tracking-changes-in-latex-with-changes-package/fnpkpytjjwhj

이렇게 하는 것보다는 adobe acrobat에 있는 메모기능을 쓰는 방법도 있고, overleaf 내에서 코멘트 기능도 있기 때문에 오직 LaTeX에서만 표기를 하고 싶은 문제라면 이렇게 할 수도 있을 것이다.
2-4) 한글의 경우
한글에서는 트래킹해주는 기능이 없는 것 같아서 보통 변경사항에 메모를 넣어서 확인하고 있다.
개인적으로는 Adobe acrobat의 파일비교 기능을 정말 잘 쓰고 있는데 사실 이 프로그램이 유료이기 때문에 좀 안타깝긴하다. (혹시 더 좋은 의견이 있다면 알려주시면 좋을 것 같습니다.)
'기타' 카테고리의 다른 글
| [생산성] Everything과 WOX로 빠르게 윈도우 검색하는 방법 (0) | 2023.05.06 |
|---|---|
| [WOX] WOX에 네이버, 네이버사전 검색 추가하기 (0) | 2023.03.29 |
| [SciPy] ValueError: One of the requested xi is out of bounds in dimension 0 (0) | 2023.02.28 |
| [에러기록] ImportError: cannot import name 'index_update' from 'jax.ops' (0) | 2023.02.24 |
| [기타] 티스토리 광고 정책 변경 (0) | 2023.01.04 |